产品导航
HT8000系列接入型OTN插卡式设备

图1 HT8000-I设备

图2 HT8000-II设备

图3 HT8000-VI设备

图4 HT8000-IIE设备

图5 HT8000-IIIE设备

图6 HT8000-VE设备
产品概述
北京华环电子股份有限公司自主研发的HT8000系列接入型OTN设备,满足运营商接入型OTN设备技术要求。HT8000系列接入型OTN设备包括盒式设备和插卡型设备。
插卡式设备包括:HT8000-I、HT8000-II、HT8000-VI、HT8000-IIE、HT8000-IIIE、HT8000-VE。
产品形态
Ø HT8000-I为1U插卡式设备,支持1个主控槽位、3个业务槽位,支持板内适配,不支持背板交叉
Ø HT8000-II为2U插卡式设备,支持2个主控槽位、6个业务槽位,支持板内适配,不支持背板交叉
Ø HT8000-VI为6U插卡式设备,支持2个主控槽位、22个业务槽位,支持板内适配,不支持背板交叉
Ø HT8000-IIE为2U插卡式设备,支持2个主控槽位、6个业务槽位,支持背板交叉,120G ODU交叉+100G分组交换+40G VC交叉
Ø HT8000-IIIE为3U插卡式设备,支持2个主控槽位、8个业务槽位,支持背板交叉,320G ODU交叉+320G分组交换+320G OSU交叉+320G VC交叉(可平滑升级到800G ODU交叉+800G分组交换+800G OSU交叉+800G VC交叉)
Ø HT8000-VE为5U插卡式设备,支持2个主控槽位、15个业务槽位,支持背板交叉,320G ODU交叉+320G分组交换+320G OSU交叉+320G VC交叉(可平滑升级到800G ODU交叉+800G分组交换+800G OSU交叉+800G VC交叉)
产品特点
Ø 大带宽:DWDM,CWDM以及混合波分
Ø 长距离:超长距离(>2000km),超长跨段(>400km)
Ø 扁平化:OTN/SDH/PKT同平台传送
Ø 灵活性: OTN/SDH/PKT统一调度,互联互通
Ø 交叉交换容量:
HT8000-IIE支持:120G(ODU)/100G(PKT)/40G(VC)/10G(VC12)
HT8000-IIIE/VE支持:320G(ODU)/320G(PKT)/320G(OSU)/320G(VC),可平滑升级到800G(ODU)/800G(PKT)/800G(OSU)/800G(VC)
Ø OSU兼容性强:HT8000-IIIE/VE支持OSU00和OSU01技术要求
Ø 多业务:2M-10G任意速率业务接入与调度
Ø 可靠性:L0/L1/L2多层保护机制,设备1+1保护、1:1保护
Ø 多管道:
分组软管道(灵活专线)
波长级管道(超大颗粒)
ODU硬管道(大颗粒)
VC4/VC12硬管道(中小颗粒)
Ø 分组增强:支持PTN/IPRAN应用
Ø 光层传输解决方案,支持彩光应用
Ø SDN集中管控, OTN/SDH/PKT三平面统一管理
Ø 时钟与时间同步(Sync E/1588)
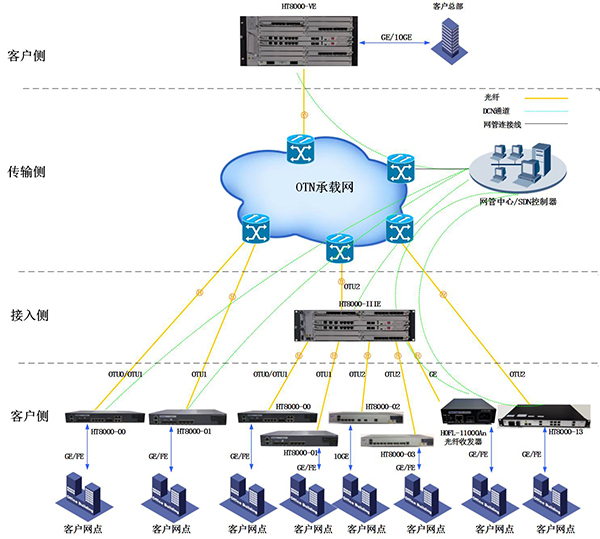
组网应用





登录
分组传输接入系列
当前位置:

免费注册