产品导航
HT8000系列接入型OTN盒式设备

图1 HT8000-00E设备

图2 HT8000-01E设备

图3 HT8000-02设备

图4 HT8000-03设备

图5 HT8000-13设备
产品概述
北京华环电子股份有限公司自主研发的HT8000系列接入型OTN设备,包括盒式设备和插卡型设备。
盒式设备包括:HT8000-00E、HT8000-01、HT8000-01E、HT8000-02、HT8000-03、HT8000-05、HT8000-13,满足中国电信对接入型OTN、中国移动对CPE OTN、中国联通对OTN-CPE的技术要求,可作为CPE设备部署于客户侧节点,用于大客户专线接入。
其中适用于中国移动CPE OTN的盒式设备包括:HT8000-00E、HT8000-01E。
适用于中国联通OTN-CPE的盒式设备包括:HT8000-01(不支持EOS)、HT8000-01E(支持EOS)、HT8000-02、HT8000-03、HT8000-05、HT8000-13。
产品形态
Ø HT8000-00E为混合接入OTN盒式设备,UNI支持2路FE/GE Combo、4路E1,NNI支持2路OTU1,设备支持L2交换,支持EOS功能,支持VC12/VC3/VC4映射,支持NNI侧1+1保护和SNCP保护。
Ø HT8000-01E为以太网接入型OTN盒式设备,UNI支持2路FE/GE Combo,NNI支持2路OTU1,支持L2交换,支持EOS功能,支持VC12/VC3/VC4映射,支持NNI侧端口1+1保护和SNCP保护。
Ø HT8000-02为2通道以太网接入型OTN盒式设备,UNI支持2路10GE或STM-64接口;NNI支持2组OTU2接口,每组支持NNI侧1+1保护和SNCP保护。
Ø HT8000-03为8通道任意业务接入型OTN盒式设备,UNI支持8路STM-1/4、FE、GE、10GE(1\5两个端口可配置为10G)、 CBR 业务(125 Mb/s-2.7Gb/s)、OTU1接口,NNI支持2路OTU2,支持NNI侧端口1+1保护和SNCP保护,支持环网应用。
Ø HT8000-05为4通道太网接入型OTN盒式设备,UNI支持4路10G白光,NNI支持4路10G彩光。
Ø HT8000-13为8通道多业务接入型OTN盒式设备,UNI支持6路FE/GE+2路STM-1/4,NNI支持2路OTU2,可支持NNI侧1+1保护和SNCP保护。
产品特点
Ø 1U盒式设备
Ø 任意速率业务接入
Ø 线路侧2xOTN(OTU2/OTU1)接口
Ø 支持Transponder/Muxponder/ODU交叉
Ø 支持分组增强特性(L2/PTN/IPRAN/L3)
Ø 支持NNI侧1+1保护、SNCP保护
Ø 支持SDN统一管控
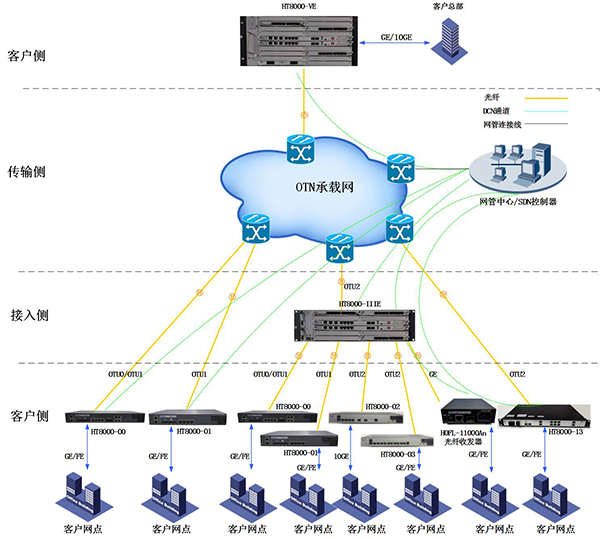
组网应用

产品规格
项目 | HT8000-00E | HT8000-01E | HT8000-01 | |
NNI侧端口 | 2路OTU1接口 | 2路OTU1接口 | 2路OTU1接口 | |
UNI侧端口 | 2路FE/GE Combo、4路E1 | 2路FE/GE Combo | 2路FE/GE Combo | |
支持L2交换 | 支持 | |||
线路侧保护 | 支持NNI侧1+1保护和SNCP保护 | |||
EOS功能 | 支持 | 支持 | 不支持 | |
网管接口 | 1 | |||
告警接口 | 无 | |||
OTN保护倒换 | ODUk SNCP | |||
MSTP | SDH保护 | 1+1 MSP保护 VC SNCP | 1+1 MSP保护 VC SNCP | 不支持 |
虚级联 | FE:VC-12/3/4 GE:VC-3/4 | FE:VC-12/3/4 GE:VC-3/4 | 不支持 | |
MTU | 9600 | |||
LCAS | 支持 | 支持 | 不支持 | |
VCG | 4 | 4 | 不支持 | |
以太网 | 以太网交换容量 | 8G | ||
业务 | E(V)P-Line、E(V)P-LAN(可选)、E(V)P-TREE(可选) | |||
VLAN范围 | 4K | |||
链路聚合 | 支持 | |||
以太网OAM | 丢包检测、时延检测 | |||
接入速率控制 | 端口限速+VLAN限速 | |||
网管 | SDN南向 | 支持 | ||
电源 | 单电源,交流输入90~240V 47/63Hz或者直流输入-36V~-72V | |||
满载功耗 | ≤30W | |||
掉电告警 | 不支持 | 不支持 | 支持 | |
外形尺寸(宽*高*深) | 295×44×180 | |||
满配重量 | ≤2KG | |||
环境参数 | 运行温度:-5℃~ 55℃ 存储温度:-40°C~70°C 相对湿度:5%~90%,无凝结 运行海拔:-500m~5000m | |||
EMC | CISPR 22 Ed2.0 2008-09 CISPR 24 Ed2.0 2010-08 EN 55022:2010 GB 9254-2008 AS/NZS CISPR 22:2009 FCC 47 CFR Part 15 (latest current version) ICES-003 Issue 5 VCCI V-3/2013.04 EN 55024:2010 ETSI EN 300 386 V1.6.1(2012-09) | |||
安全 | UL 60950-1 CAN/CSA C22.2 No 60950-1 IEC 60950-1 EN 60950-1 AS/NZS 60950 EN 60825-1 EN 60825-2 FDA 21 CFR Subchapter J GB4943.1 | |||
项目 | HT8000-02 | HT8000-03 | HT8000-13 |
交换容量 | 40Gbps | ||
NNI侧端口 | 2组OTU2接口 | 2路OTU2接口 | 2路OTU2接口 |
UNI侧端口 | 2路10GE或STM-64 | 8路any:STM-1/4、FE、GE、10GE(1/5两个端口可配置为10G)、 CBR 业务(125 Mb/s- 2.7Gb/s)、OTU1端口 | 6路FE/GE端口,2路STM-1/4端口 |
支持L2交换/MPLS-TP交换 | 不支持 | 不支持 | 6路FE/GE端口支持 |
线路侧保护 | 支持NNI侧端口1+1保护和SNCP保护 | ||
网管接口 | 1 | ||
告警接口 | 无 | 1 | 无 |
电源 | 交流:输入90~240V 47/63Hz; 直流:输入-36V~-72V; | ||
满载功耗 | ≤40W | ||
外形尺寸(宽*高*深) | 360mm×44mm×180mm | 360mm×44mm×180mm | 440mm×44mm×252mm |
满配重量 | ≤2KG | ||
环境参数 | 运行温度:-5℃~ 55℃ 存储温度:-40°C~70°C 相对湿度:5%~90%,无凝结 运行海拔:-500m~5000m | ||
EMC | CISPR 22 Ed2.0 2008-09 CISPR 24 Ed2.0 2010-08 EN 55022:2010 GB 9254-2008 AS/NZS CISPR 22:2009 FCC 47 CFR Part 15 (latest current version) ICES-003 Issue 5 VCCI V-3/2013.04 EN 55024:2010 ETSI EN 300 386 V1.6.1(2012-09) | ||
安全 | UL 60950-1 CAN/CSA C22.2 No 60950-1 IEC 60950-1 EN 60950-1 AS/NZS 60950 EN 60825-1 EN 60825-2 FDA 21 CFR Subchapter J GB4943.1 | ||

登录
分组传输接入系列
当前位置:

免费注册